- 소프트웨어 개발 프로세스는 소프트웨어 개발 과정에서의 activity와 relationship이다.
- 이전 시간에 다양한 software development process model들도 살펴봤다.
- 이번장에서는 Unified Process를 포함한 반복적 개발 프로세스에 대해 자세히 알아보자.
1. iterative, evolutionary development
- "requirement를 한번에 다 수집 -> 구현 -> 테스트" 하는 것이 아니라 "일부 requirement 파악 -> design(설계) -> implementation(구현) -> test(검증) -> integration(통합)" 의 cycle을 계속 반복하며 진화하듯이 소프트웨어를 완성하는 것을 말한다.

- 예를들어 만약 총 개발기간이 30주라면 왼쪽에 표시된 3주 어치의 task를 10번을 반복하는 것이다.
- 기존 waterfall 방식에서는 프로젝트 막바지에 발생하는 risk의 경우 대응이 상당히 어려웠다.
- 즉 요구사항 파악 단계를 이미 지났다면 더 이상의 요구사항 변화에 대응하거나 추가 반영이 어려웠다.
- 만약 초기에 요구사항을 잘못 파악했다면 이를 깨달았을때는 이미 출시에 임박한 상황일 수 있는 것이다.
- 그래서 제안된 방식이 build - feedback - adapt의 cycle을 계속 반복하면서 완성하는 방식이다.
- 더 자주 feedback, testing이 반영되기 때문에 소프트웨어의 성공 확률이 점점 높아질 수 있다.
- 일련의 프로세스가 반복되기 때문에 risk파악과 대응에도 유리하다.
- 이미 UP를 포함한 이런 반복적 개발 프로세스는 현업에서 많은 효과가 입증되었다.
- 보통은 각 iteration의 기간을 대략 2주로 잡는다.너무 길지 않도록 적당히 짧은 기간이 좋다.
- 만약 requirement가 너무 많아서 2주를 넘길것 같다면 2주라는 기간을 늘리지 말고 requirement를 줄여서 다음 iteration에 맡기도록한다. (기간은 fix시키도록 한다.)
2. Risk-driven
- requirement를 쪼개서 반복된 cycle로 하나씩 해결하기로 했다.
- risk-driven이란 requirement중에서 risk가 높다고 판단되거나 중요한 것들에 우선순위를 부여하는 개념이다.
- 프로젝트 초기에 결정되어야 하는 architecture 설계 작업 혹은 지금 결정하지 않으면 후에 작업이 불가능한 일들을 먼저 수행하는 것이다.
- 그래서 보통 iteration-1이 중요한 architecture centric 또는 risk driven 작업을 수행한다.
3. client-driven
- 사용자가 원하는, 중요하다고 생각하는 요구사항들을 우선적으로 고려하는 방식이다.
4 Iterative, Evolutionary Analysis & Design example

- 본격적인 Iteration이 시작되기 전에 한 며칠정도 requirements workshop을 갖는다. high level view로 requirements들을 파악한다. 그중에서 risk가 높다고 판단되는 일들을 고른다. architecture 구성, 핵심 기능 등의 작업이 이에 해당할 것이다.
- 그렇게 선택한 high risk requirement들에 대해서만 깊은 분석을 수행한다.
- 이제 본격적인 iteration-1 (3주)이 시작된다. 앞서 결정된 사항에 따라 requirement들을 차례로 반복적으로 구현해 나간다.
- iteration이 만족해야 하는 goal을 설정
- modeling, uml design, sketching
- coding 시작
- test
- 그동한 한 작업들 integration
- test
- demo출시, feedback
- 이제 다음 requirment를 가지고 와서 iteration - 2를 시작한다.
- 다음 requirment를 가지고 와서 iteration - n을 수행한다.
- 이렇게 중요한 요구사항들을 빠르게 반영하면서 최종 software의 완성도가 높아진다.
5. UP

- up에도 큰 틀의 phases들은 존재한다.
- inception : 프로젝트의 장기적 목표, 비용, business 중요성 등을 파악하는 단계이다. 프로젝트의 feasibility를 결정한다. 보통은 반복되지 않는 작업으로 짧은 기간 안에 수행된다.
- elaboration : 본격적으로 iteration들이 수행되는 단계이다. Risk, business value등 우선순위가 높은 requirement들을 먼저 수행한다. ex) architecture 설계, 이 단계의 끝에서 대부분(80퍼센트)의 requirements define이 완료된다.
- construction : risk가 낮고 상대적으로 중요도가 낮은 작업들이 iteration으로 수행된다.
- transition : 베타테스트, 배포 단계
- up에서 자주 사용되는 용어 두개를 소개한다.
- artifact : 작업 산출물, 코드, db스키마, diagram, model 등
- discipline : requirement를 구현하기 위한 모든 활동들과 그 결과를 말한다. writing a use case 활동과 결과물인 use case / implement module과 결과물인 module등.

- discipline들을 정의하고 시간이 지남에 따라 각 discipline의 비중이 어느정도 되는지 나타낸 도표이다.
- 프로젝트 초반에는 요구사항 분석, 환경세팅, management의 비중이 크다.
- 프로젝트가 중반 이상으로 가면 implementation, test의 비중이 더 높아진다.


- 이런식으로 프로젝트 초기에 discipline과 수행할 활동, 그에 따른 artifact를 표로 정리할수도 있다.
- 그 다음 각 phase에서 discipline의 비중등을 표시한다.
- 프로젝트의 성격에 따라 적절하게 define해서 사용하면 된다.
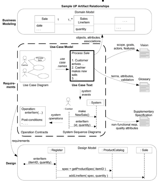
6. UP Artifacts

- glossary : 용어 정리
- vision : 요구사항의 목적, 범위 등의 high level 개념들
- use case : functional 기능들 표현

- supplementary specification : non-functional한 내용들이 담긴다. (기능의 사용성, 신뢰성, 성능, 제약 등의 성격)
- 위의 예시를 보면 POS 시스템 디자인에 대한 supplementary specification이다. 글자 크기, 화면의 크기 같은 non-functional한 내용이 주로 담겨있다.
- 위의 나온 내용 밖에도 다양한 artifacts들이 나올 수 있다.

- artifact들이 Iterative 개발 프로세스의 어느 단계에서 만들어지고 refine되는지 나타내는 표이다.
7. 애자일 방법론 소개 및 UP와의 차이점
- 애자일이란 소프트웨어 개발 단계를 일련의 선형적 순서로 구성하는 Waterfall 방식의 문제점에 대응하기 위해 고안된 소프트웨어 개발 방법론이다. 즉 실제 작동 가능한 소프트웨어를 개발하고 지속적으로 제공하기 위한 새로운 접근 방식을 담고 있다.
- 핵심은 작동하는 소프트웨어의 작은 구성 요소를 신속하게 제공하여 고객의 만족도를 높이는데 있다. 경량화된 소프트웨어 documentation을 선호하며 전체 소프트웨어 개발 life cycle을 정기적인 반복된 sequence들로 구성한다.
- 반복되는 각 sequence는 요구사항 파악, 개발, 테스트 등의 단계를 포함한다. waterfall 방식에 기반한 프로젝트들이 뒤늦게 risk를 파악했을 때 대응의 어려움, 심지어 소비자에게 product가 인도되기 전에 폐기되는 등의 문제점에 대응할 수 있도록 애자일은 작은 sequence들의 반복으로 더 잦은 검증과 고객의 요구사항 파악 및 반영을 수행한다.
- 1. 변화에 대응하는 것이 계획을 따르는 것보다 우선 : 애자일은 long-term planning cycle을 포함하지 않는다. 반복된 planning, implementation 단계를 통해 변화에 쉽게 대응하도록 한다.
- 2. 사용자의 요구사항이 명확하지 않다면? : 반복된 검증과 요구사항 파악의 기회가 매 cycle마다 반복되기 때문에 최종 결과물의 성공 가능성이 점점 높아진다.
- 3. 높은 품질과 빠른 제품 인도 : 각 작업 cycle은 비교적 짧은 주기로 반복되기 때문에 구현 기능의 빠른 integration이 가능하다. 매번 반복되는 testing과 사용자로부터의 피드백도 더 빠르게 듣고 다음 iteration에 반영할 수 있기 때문에 제품은 더 높은 품질을 갖추게된다.
애자일 프로세스의 한 cycle은 보통 아래 단계들을 포함한다.
- Planning - 작업을 작은 부분들로 쪼개고 우선순위를 부여하여 앞으로 반복될 iteration에 할당.
- Analysis - 소비자의 requirements를 파악한다.
- Design - 본격적 개발 시작
- Testing - 결과물 검증 및 사용자 피드백을 통한 점검
- up도 애자일이 추구하는 목적과 반복적 접근을 따른다는 점에서 비슷한 점이 많다.
- 1. 반복적이고 점진적인 개발 : 여러번 반복되는 iteration마다 프로젝트는 점점 정제되고 확장된다.
- 2. architecture centric : architecture 설계는 프로젝트 전반에 걸쳐서 앞으로의 iteration들에게 영향을 줄 가능성이 아주 높은 작업이다. 이 작업에 높은 risk를 부여하여 가장 먼저 수행하도록 한다. 즉 초기 architecture을 설계하고 그 중심으로 개발을 수행하도록 한다.
- 3. risk focused : 많은 iteration중에서도 앞으로 발생할 수 있는, risk가 높은 작업들을 우선적으로 수행하도록 한다.
- 4. use-case driven : 각 iteraton마다 client의 requirements를 파악하도록 한다. 그 단계의 artifact로 use case model 등이 생산될 수 있다.
- up는 아래 큰 네 단계가 존재하고 각 단계안에서 iteration이 수행된다.
- Inception - 프로젝트의 장기적 목표, 비용, business 중요성 등을 파악하는 단계이다. 프로젝트의 feasibility를 결정한다. 보통은 반복되지 않는 작업으로 짧은 기간 안에 수행된다.
- Elaboration - 본격적으로 iteration들이 수행되는 단계이다. Risk, business value등 우선순위가 높은 requirement들을 먼저 수행한다. ex) architecture 설계
- Construction - risk가 낮고 상대적으로 중요도가 낮은 작업들이 iteration으로 수행된다.
- Transition - 소비자에게 완성된 제품을 인도

- 시간이 지나면서 새로운 phase로 진입하지만 각 phase안에서 좌측 세로로 나열된 작업들의 iteration들이 이루어진다.
좌측에 나열된 각 discipline의 비중을 살펴보자. 프로젝트 초반에는 요구사항 분석, 환경세팅, management의 비중이 크다. 하지만 프로젝트가 중반 이상으로 가면 implementation, test의 비중이 더 높아진다.
'ComputerScience > Software Engineering' 카테고리의 다른 글
| 소프트웨어공학 - 7. Use case diagram (0) | 2022.03.23 |
|---|---|
| 소프트웨어공학 - 6. Requirement, Use cases (0) | 2022.03.17 |
| 소프트웨어공학 - 4. OOA/D(Object Oriented Analysis & Design) (0) | 2022.03.16 |
| 소프트웨어공학 - 3. UML(Unified Modeling Language) (0) | 2022.03.10 |
| 소프트웨어공학 - 2. SW Development Process (0) | 2022.03.10 |